作者:@_0xarayan
编译:深潮TechFlow
几十年来,在线广告一直是互联网赖以生存的唯一方式。
每个人都在争夺注意力。为了实现这一目标,公司会收集与用户相关的所有可能数据,创建用户画像,并向用户展示广告。

代理性网络与原罪
在互联网中,这种单一模式开启了一个如今市值达数万亿美元的市场。
金融一直存在于互联网中:
- 与支付服务提供商合作
- 设置付费墙限制网站访问
- 或展示广告
然而,微支付(小于1美元)在经济上一直不可行(Visa/Mastercard每笔交易收取约2% + $0.10的费用),因此广告成为唯一的模式:
- 用户可以免费访问海量内容
- 广告商可以精准定位用户群体推广产品
- 内容发布者可以通过内容获利
这对所有人来说都是一种双赢。
随着世界逐步迈向代理化时代:
- 代理开始取代人类成为内容消费者,并逐渐成为中间层。
- 广告商将无法再直接针对人类进行广告投放,广告经济将面临崩塌。
- 代理要么通过“抓取”内容,要么直接购买内容。
- API(应用程序接口)将成为默认的通信模式,而不是通过浏览器或代理浏览器进行交互。

用户路径
抓取或盗取内容在经济上对互联网来说不可行,因此内容发布者将转向为其网站收取微支付费用,而代理则需要一种支付这些费用的方式。几十年来,微支付一直无法实现,直到区块链的出现。
像 @Solana 这样的区块链使大规模微支付成为可能,同时避免了对用户的剥削。
x402 是基于 402 标准构建的统一接口,能够实现:
- 消费者支付内容费用
- 发布者收取内容费用
这一切无需中间商(如 Visa 或 Mastercard),从而让代理化微支付成为现实。

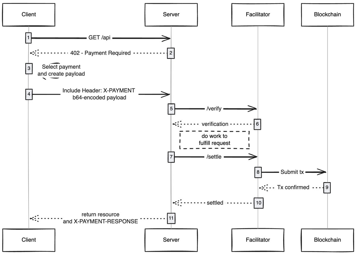
来源:payai.network
任何客户端(代理/浏览器)发送请求以访问内容时,内容主机会响应并要求支付内容费用,客户端完成支付后即可获得内容访问权限,从而开启代理化互联网的新经济。
我感到兴奋的用例
无Gas用户体验:我认为一个未被充分探索的领域是 x402 如何让用户在任何网络上的交易实现无Gas体验,用户只需在钱包中拥有资产即可完成交易。
x402浏览器:有人应该直接对 Chromium 进行分叉并将 x402 集成到浏览器中。@Brave 实际上应该这么做,他们在加密领域拥有良好的用户认知度,已经具备钱包功能,并默认支持 IPFS。在我看来,他们是最有可能实现这一点的团队。
链上集市:传统市场中存在发现问题,@CoinbaseDev 通过引入 bazaars(“集市”的印地语)解决了这一问题,但这些是由中心化维护的集市,始终会有一定限制。有人应该创建一个链上目录,让任何人都能添加自己销售的内容(API/新闻简报/书籍等),并在目录中嵌入评分机制,就像 OpenRouter 对模型的评分一样。
跳过广告:像任何技术一样,世界需要时间来适应 x402。在此期间,可以通过微支付跳过广告,这将是 x402 的一个自然发展方向。用户可以设置每日的偏好支出限额,访问 YouTube 时,x402 浏览器会自动跳过广告并向广告商支付费用。
我总是对简单技术如何解锁新经济感到惊叹,x402 就是其中之一。
如果你正在这个领域进行开发,无论是卖方还是买方,都可以联系我。我们正在为你们构建一些东西。
免责声明:本文提供的信息不是交易建议。BlockWeeks.com不对根据本文提供的信息所做的任何投资承担责任。我们强烈建议在做出任何投资决策之前进行独立研究或咨询合格的专业人士。