想象一下,一群劫匪闯入一家银行,他们不仅洗劫了金库,还在众目睽睽之下,搬来一台印钞机,现场印制并分发起了这家银行的“新钞”。这听起来像是电影里才会出现的荒诞情节,然而在2025年9月23日,加密世界真实地上演了这一幕。主角是社交金融平台UXLINK,而那位不请自来的“央行行长”,则是一名黑客。

这次事件远非一次普通的资产被盗,它标志着一种新型攻击手法的成熟:黑客的目标已从单纯的窃取资金,升级为通过制造混乱、劫持项目叙事来扩大利润,并施加终极嘲讽。本文将复盘整个事件的始末,深入剖析黑客“自铸代币”这一行为背后的多重动机,并探讨它为整个Web3行业的安全攻防战,揭开了一个怎样的新篇章。
惊魂24小时:一场精心策划的“三重奏”
整个攻击过程如同一场分为三幕的戏剧,节奏紧凑,环环相扣,将项目方、交易所和整个社区都卷入其中。

第一幕:闪电突袭与精准打击
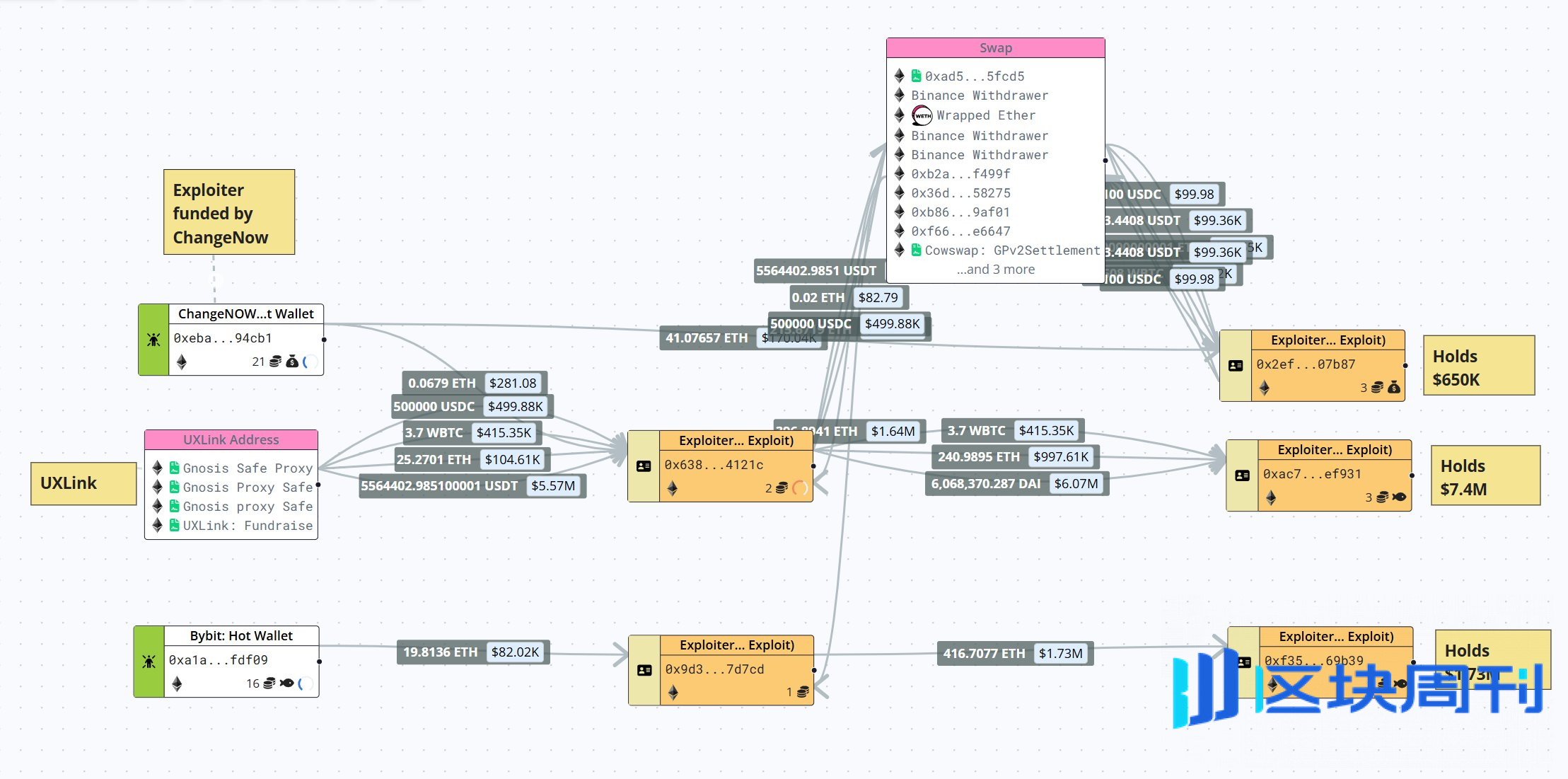
一切始于9月23日的凌晨。根据多家安全公司的警报,攻击者利用了UXLINK智能合约中一个极其隐蔽的delegatecall漏洞。这个技术术语听起来复杂,但可以通俗地理解为:项目方在合约里留下了一个“代理执行”的后门,本意是方便未来升级,却被黑客利用。这相当于你给了装修师傅一把你家的钥匙,允许他调用工具箱,但他却利用这个权限,按照他自己的危险图纸,直接改造了你家的地基。
通过这个漏洞,黑客绕过了所有权验证,初步盗取了价值约1150万美元的资产。这是典型的DeFi攻击手法,迅速、精准,但接下来发生的事情,让所有人都始料未及。
第二幕:终极嘲讽与“无限铸币”
在成功盗取资产后,黑客并没有像传统攻击者那样匆忙地将赃款转入Tornado Cash等混币器进行洗钱。相反,他执行了一个令整个行业震惊的操作:利用其控制的合约权限,凭空铸造了10亿枚全新的UXLINK代币。
这一行为的性质彻底改变了。它不再是简单的“盗窃”,而变成了对项目方经济主权的直接侵犯。黑客仿佛在用代码宣告:“我不仅能拿走你的钱,我还能定义你的货币体系。”这无疑是对UXLINK团队安全能力最极致的公开羞辱。
第三幕:市场砸盘与利润放大
手握巨量“自己印发”的筹码后,黑客开始了最后的收割。链上数据分析平台LookIntoChain监测到,黑客通过至少6个地址,在各大去中心化和中心化交易所疯狂抛售其铸造的代币。当市场还在消化最初1150万美元被盗的消息时,这股由“增发”代币引发的滔天卖压,瞬间摧毁了UXLINK的盘口。
最终,黑客在这场混乱中成功获利6,732枚ETH,按当时价格计算约合2810万美元。这一数字远超最初被盗的1150万美元,差额部分正是他通过“铸币+砸盘”这一组合拳凭空创造的利润。恐慌之下,韩国主流交易所Bithumb和Upbit紧急暂停了UXLINK的充提服务,但这已无法阻止市场的崩盘。
UXLINK事件关键时间线

解码黑客的“行为艺术”:利润、权势与混乱
黑客为何要选择“铸币”这种看似画蛇添足的方式?这背后至少隐藏着三重深思熟虑的动机。首先,这是金融层面最高效的利润放大器与障眼法。仅仅盗窃存量资产,数额是有限的。但通过无限增发,黑客将自己变成了项目的“央行”,可以凭空创造供给来满足市场的任何需求,从而将理论利润最大化。同时,海量的铸币和抛售交易在链上制造了巨大的噪音,这如同在追捕过程中引爆了无数烟雾弹,使得追踪最初被盗的那1150万美元的资金流向变得异常困难。其次,这是心理层面最彻底的权力展示与羞辱。在Web3的世界里,代码即法律,而控制代币的发行权,几乎等同于控制了项目的生命线。黑客此举,无异于一场公开的“权力宣告”。他不仅证明了项目方代码的脆弱,更是在精神上摧毁了社区的信心。这种“我可以成为你”的姿态,其破坏力远超单纯的金钱损失。最后,这是对项目叙事的一次“敌意收购”。一个加密项目的价值,不仅在于其代码和资产,更在于其社区共识和未来叙事。通过凭空铸币并砸盘,黑客实际上是强行向市场注入了一个信息:这个项目的代币经济模型可以被任意篡改,其价值共识一文不值。这直接攻击了项目的根基,即使项目方未来通过更换新币等方式自救,这种“品牌叙事”被劫持的历史污点也难以洗刷。
历史的回响:当黑客从“幽灵”走向“表演家”
UXLINK事件并非孤例,而是加密世界黑客行为演变趋势中的一个关键注脚。回顾历史,我们可以清晰地看到一条从“闷声发财”到“公开表演”的演进路线。一个显著的先例是2022年的BNB Bridge跨链桥攻击事件。在那次攻击中,黑客利用漏洞凭空铸造了200万枚BNB。尽管大部分资产最终被冻结,但其核心手法与UXLINK事件如出一辙,都是通过攻击协议来染指“铸币权”。与之形成鲜明对比的是Poly Network事件。当年的黑客在盗取6.1亿美元资产后,选择了与项目方公开对话,甚至以“白帽”自居,最终退还了全部资金。这一系列行为充满了戏剧性和互动性,让黑客从一个隐藏在暗处的代码幽灵,变成了一个站在聚光灯下的“表演者”。从Poly Network的“对话式”表演,到BNB Bridge和UXLINK的“铸币式”示威,黑客们似乎越来越不满足于仅仅作为窃贼存在。他们渴望通过攻击本身,来表达某种观点、展示某种力量,甚至主导事件的舆论走向。
结语:当“叙事安全”成为新战场
UXLINK事件为所有Web3项目方敲响了警钟。过去,安全审计和防护的重点在于保护金库,防止资产流失。但现在,战场正在扩大。项目方不仅要防止钱被偷走,更要防止“印钞机”被抢走。这意味着,未来的安全体系需要有两个重心:一是“代码安全”,即合约本身坚不可摧;二是“叙事安全”,即代币经济模型和品牌共识不被攻击者从外部劫持和摧毁。当黑客开始利用代码漏洞,对项目的经济体系和社区信心发起攻击时,传统的防御和危机公关策略已然捉襟见肘。这场围绕代码、资本与叙事的战争,才刚刚进入最复杂的阶段。
免责声明:本文提供的信息不是交易建议。BlockWeeks.com不对根据本文提供的信息所做的任何投资承担责任。我们强烈建议在做出任何投资决策之前进行独立研究或咨询合格的专业人士。