几十年来,在线广告一直是互联网赖以生存的唯一方式。
所有人都在争夺注意力。为此,企业会收集你周围所有可能的数据,建立用户画像,并向你展示广告。

代理型网络与原罪[1]
在互联网上,这一单一模型解锁了当前规模达万亿美元的市场。
金融始终存在于互联网中:
- 与支付服务商建立合作伙伴关系
- 为网站设置付费墙
- 或投放广告
但小额支付(低于1美元)过去始终无法实现经济可行性(VISA/万事达卡每笔交易收取约2%+0.1美元手续费),因此广告成为唯一可行的商业模式,这导致:
- 用户可免费获取海量内容
- 广告主能精准触达目标用户
- 内容提供商因其内容获得收益
形成三赢局面。
随着世界向智能体迈进:
- 智能体正通过充当中间件,取代人类成为内容的主要消费者。
- 广告主将无法精准触达人类用户,广告经济体系或将崩塌。
- 智能体如今要么会盗取(抓取)内容,要么会购买内容。
应用程序接口API将取代浏览器、代理浏览器[2],成为默认的通信模式。

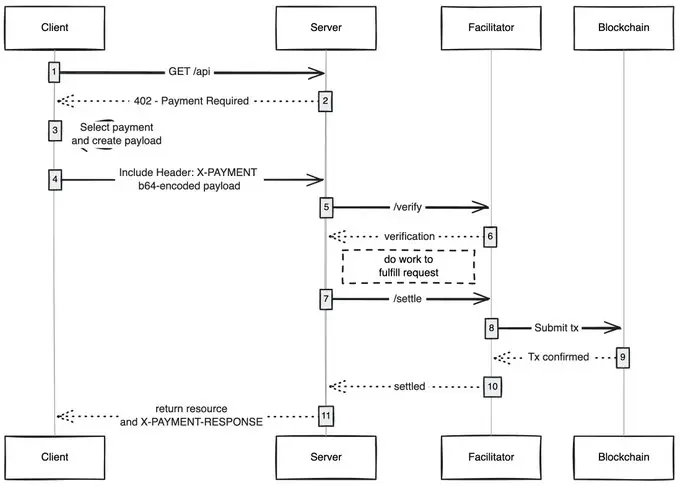
用户交互路径
内容盗取对互联网而言并非可行之道,因此内容发布者将转向对其网站收取小额费用,而智能体需具备支付能力。数十年来,小额支付始终难以实现,直到区块链技术横空出世才打破这一困局。
诸如Solana之类的区块链技术使得规模化的小额支付成为可能,且不会对用户造成掠夺性收费。
x402协议创建的统一接口可实现以下功能:
- 消费者为内容付费
- 内容发布者通过内容获利
- 无需中间商(VISA/万事达卡)参与
- 实现智能体小额支付

来源: payai.network
当任意客户端(智能体、浏览器)发送内容访问请求时,内容主机会返回付费要求,客户端完成支付后即可获取内容,这为智能互联网开启了全新的经济模式。
我特别看好的应用方向:
- 无GAS费用户体验:我认为尚未被充分挖掘的一点是,x402如何让用户在任何网络上实现无GAS费的交易,用户只需在钱包中持有资产即可完成支付。
- x402浏览器:应该有人直接基于Chromium代码库进行二次开发,将x402协议深度集成到浏览器内核中。实际上Brave浏览器最适合推进此计划,他们在加密货币领域颇具影响力,已内置钱包功能并默认支持IPFS协议,在我看来是目前最接近具备实施能力的技术团队。
- 链上集市:正如传统市场存在可发现性问题,Coinbase通过推出“Bazaars”(印地语中”集市”之意)解决了这一痛点。但当前这些离线维护的集市仍存在一定准入限制,急需建立链上目录系统,允许任何人在其中添加可售资源(API接口/新闻通讯/电子书等),并像OpenRouter为AI模型评分那样内置评级机制。
- 广告跳过:如同任何新技术,x402的全球普及需要时间。在此期间,通过小额支付跳过广告将成为该协议的自然演进路径,用户设定可接受的每日消费上限后,当使用x402浏览器访问YouTube时,系统将自动跳过广告并代用户向广告商支付相应费用。
我始终惊叹于一项简单技术如何能解锁新的经济模式,x402 正是其中之一。
免责声明:本文提供的信息不是交易建议。BlockWeeks.com不对根据本文提供的信息所做的任何投资承担责任。我们强烈建议在做出任何投资决策之前进行独立研究或咨询合格的专业人士。